WeChat QR Code

Scan to add me on WeChat

Around Systems

Digital Transformation For Sustainable Garments

Around Systems — sustainable design tool for circular textile industry
Overview

WDO Sweden is a global strategy and innovation partner. Together with Around Systems, an end-to-end textile company, we designed a Sustainable Design Tool that translates their technical circular framework into a practical product for designers.

As a UX&UI Designer, I facilitated interviews and led iterative prototyping. I also led co-creation with strategic leads, user researchers, and stakeholders, aligning business goals with an interface that non-experts could confidently use.

Nominated Circular System Challenger Award

Recognizes a pioneering initiative driving the circular transition

Client Around Systems
Timeline Dec 2023 – Feb 2024
Scope of Work Innovation Design · Discovery · MVP Design
Location Trondheim, Norway
Problem

The Missing Bridge from Framework to Product Decisions

Partnering with WDO inside Around Systems, we quickly saw the gap: the tech and operational know-how were there, but designers had no practical way to use the framework at the moment decisions get made. In the pace of garment design, sustainability data arrives late, lives in PDFs, and is wrapped in jargon — hard to compare, harder to act on.

So we set out to translate Around's framework into something teams can use every day: a guided decision platform that standardizes inputs, visualizes trade-offs, and outputs evidence they can stand behind with ops, suppliers, and compliance.

Around Systems — the gap between framework and product decisions
Solution

Turning Around's framework into fast, traceable decisions

Around Systems — Dashboard with recent projects, activity log, and to-dos

Dashboard

  • Includes Recent Projects, Activity log, shared To‑Dos, and Around updates.
  • Filter by owner/sort; add a new project in one click.
Around Systems — Circularity Engine with circular view of product lifecycle

Circularity Engine

  • Circular view of Product, Materials, Trim, End‑of‑Life with a right‑side attributes panel.
  • Shows how choices affect each other; tips/warnings + checklist; exportable summary.
Around Systems — Adobe Illustrator plug-in for tagging and material selection

Illustrator Plug‑in

  • Inside Adobe Illustrator: tag parts, pick materials/suppliers/EOL.
  • Inline guidance; sync to the project; one‑click export.

Process

Around Systems — design process overview
01 Discovery

Discovery Workshop: Align, Map, Prioritize

We kicked off with a one-day discovery workshop led by design directors, facilitated by another designer and me, with a tech lead, and Around's founder. Through workshops, we aligned on user goals and constraints and explored "Around's Circular System," a multi-entry approach where any actor, including designers, materials leads, suppliers, or end-of-life partners, can start the process, plug in their inputs/outputs, and see impacts upstream and downstream.

Early sketches and workshop photos captured the need for transparent process mapping and impact visualization so choices feel tangible rather than theoretical.

Discovery workshop — aligning on user goals and circular system
Motivation & Audience

We tied the emotions that make products stick: safety, control, inspiration, belonging, impact, to the people who will actually adopt and buy: designers and technicians through sourcing, procurement, product and sustainability teams, factories and recyclers. This link gives us clear hooks for value, features, and go-to-market.

Key Emotions Driving Sticky Products

  • Achieving Life Goals
  • Safety Security
  • Being Inspired
  • Belonging to a Group
  • Connecting with Others
  • Exploring the World / Creation / Creativity
  • Expressing Myself
  • Feeling Stability / Control
  • Having Autonomy / Independence
  • Having Impact
  • Pursuing Pleasure / Joy
  • Receiving Recognition
  • Understanding / Growing Myself
Potential Customers /

Desired Target Customers

  • Designers
  • Sourcing Managers
  • Product Line Managers
  • Consultants
  • Fabric Business
  • Garment/Product Technicians
  • Factories that designs their own collections
  • Design Educators
  • Buyers in Fashion Business
  • Product Managers
  • Procurement Departments
  • Product Development
  • Portfolio Managers
  • Sustainability Departments
  • Research and Development Departments
  • Recycling Business
  • Second Hand Stores
  • Collection & Processing Companies
  • Product Life Cycle Manager
  • Sales Manager at Material Suppliers
Personas & Value Proposition

We created some priority personas: Product Development Manager, Garment/Product Technician and Procurement Manager, Cycling Program Manager, Sales Manager at Material Supplier. Then mapped their jobs, pains, and gains into clear customer value propositions. This work surfaced what matters most (fast, comparable material choices; supplier verification; EOL planning; traceable evidence) and turned it into feature priorities.

Priority personas and value proposition mapping
02 Ideation

Ideation Workshop: Catalysing Digital Vision and Aspirations

We ran a focused session to workshop concepts around key customer actions, ideate features, and refine the journey with tech + business input. We also ran a rapid market scan, tearing down competitor tools/PLMs/LCA products, to spot strengths, gaps, and UX/feature bars. Outputs included the logic input/output for the system, initial ideation for the circular engine, and competitor highlights matrix.

Product Model: Logic Input/Output System

As a starter point to shape the essence of our digital product's design, we focused on understanding the key elements that should be included:

  • Types of textiles and their variants,
  • Product types,
  • EOL, Recycling methods.

These elements serve as dynamic inputs and outputs, adapting to customer preferences. Users can start from any point (choose a textile or a desired recycling path), swap variables on the fly, and see the system update impacts upstream and downstream across the product lifecycle.

Product model — logic input/output system

Initial Ideation: Around's Circular System

Initial ideation — Around's circular system

In the transformative approach of the circular fashion industry, we ideated a unique, multi-entry point system. This system is designed to empower each 'actor' within the circular fashion process. Unlike traditional linear models, the circular system allows each actor to independently initiate their contribution at any point in the cycle.

  • Autonomy of Entry: begin where your role makes sense with a dynamic and non-linear progression.
  • Customizable Inputs/Outputs: pick the data you need; tailor actions to your resources.
  • Transparent Process Mapping: a clear view of the whole process for informed decisions.
  • Impact Visualization: The system provides insights into:
    • Selecting and combining materials and refining production methods
    • How each decision impacts other stages of the process

Market Scan

We mapped the space across recycling tech (Worn Again, Resortecs, Evrnu), traceability/PLM-style platforms (Reverse Resources, circular.fashion), consumer take-back programs (UPPAREL), and manufacturers and service partners (Teemill, Youngone, Spectre, Houdini, Debrand). These solutions strengthen materials and infrastructure, but leave a design gap: a practical decision layer for non-experts to compare options and produce shareable evidence.

Market scan — competitor landscape analysis
03 Validation

Rapid Prototyping and Interview Facilitation

After the Ideation workshop, we built quick, clickable prototypes of the two directions (linear stepper and radial, multi-entry engine) and used them as interview stimuli.

Then, we ran six 60-minute, semi-structured interviews. We showed click-through prototypes to ground feedback, probed decision points, evidence needs, and closed with a "magic-wand" prompt. We validated must-haves, and heard 8 consistent themes. Outputs informed a focused MVP.

Concept Exploration: Start Points & Flows

We conceptualized two directions:

(1) a linear, guided flow with a dashboard and stepper: explored as both a multi-selector overview and a vertical stepper for clarity and handoff;

(2) a radial, multi-entry model that lets teams begin from Materials, Product, Trim, or EOL and move non-sequentially.

We prototyped both to clickable fidelity and packaged them for stakeholder reviews and workshop walkthroughs.

Concept exploration — start points and flows

Customer Interviews

7x60-min interview sessions were conducted with experts from the industry: Sustainability and Circular, Fashion Consultants, Senior Lecturer in Fashion Business, Founders of Apparel Companies, Technical Garments Designers.

Customer interviews — industry expert sessions
04 Prioritise and Prototype

From Insights to MVP

We brought the team together to present research + lo-fi prototype findings, align on what mattered, and make calls. We sketched a phased roadmap with owners, feature lists, and next steps. After the strategy workshop, we turned the prioritized MVP into mid- and hi-fi prototypes.

Strategy Workshop: Decide & Roadmap

We brought founders and leads together to review research and prototype outputs and lock the MVP. The group converged on Dashboard + Engine as the core, prioritising: multi-material/supplier per product, certificates & tracers, EOL compatibility, tooltips/guidance, save/compare, DPP-ready outputs, PLM upload, and tasks/news on the dashboard.

PROTOTYPES FEEDBACK

We walked through the "solar system" (radial) and tabular concepts with the team and captured live notes. The group aligned on "solar system" (radial), and the idea of having dashboard and engine for the product.

Prototypes feedback — strategy workshop whiteboard

CO-DESIGNING THE CIRCULARITY ENGINE

In co-design, we pulled the must-haves into lo-fi frames: a dashboard (recent projects, activity, to-dos, updates), a radial Circularity Engine with clear wedges (Material, Trim, Cycler/EOL, Supplier/Process) plus a right-side Advisor for tips/warnings and "Apply/Auto-complete."

Co-designing the circularity engine

MVP STRUCTURE: DASHBOARD + CONFIGURATOR

MVP structure — dashboard and configurator

Lo-fi Go Hi-fi

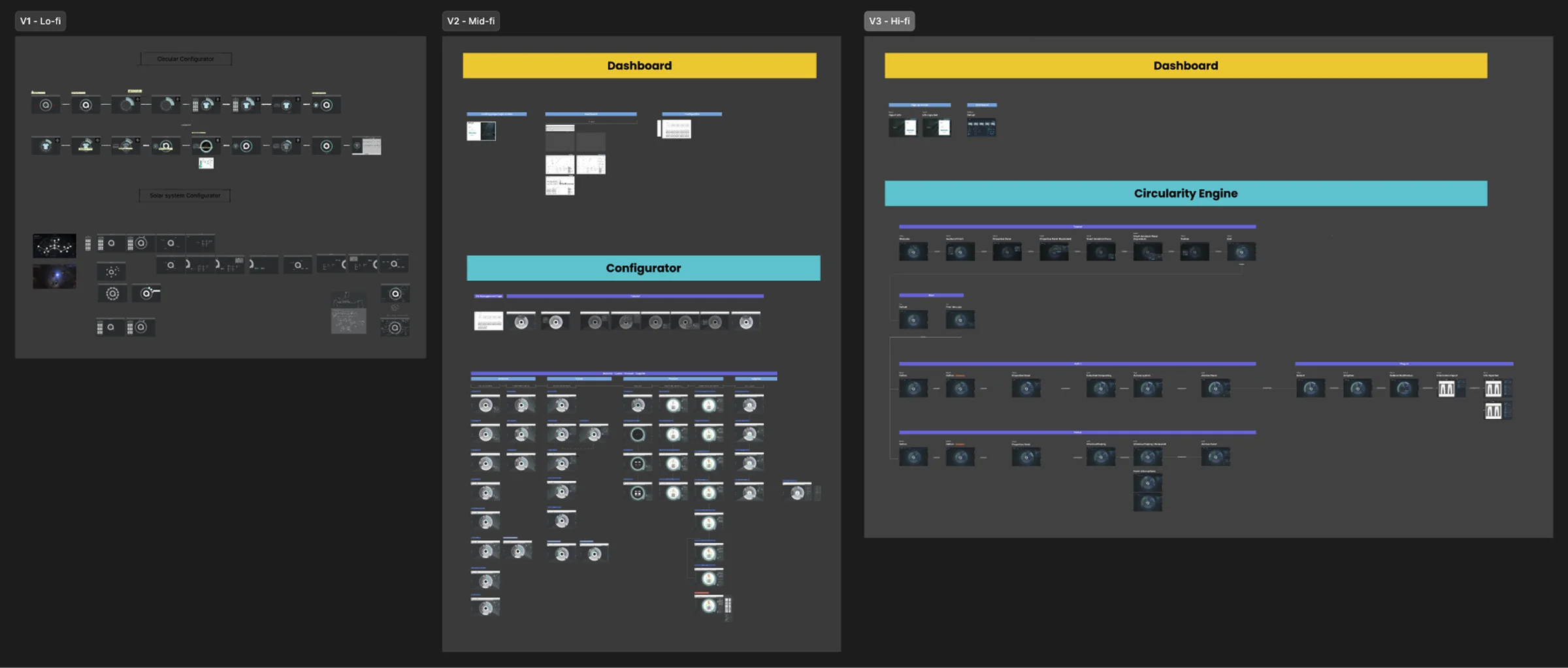
I led the end-to-end UX/UI: from lo-fi to hi-fi. In hi-fi I finalized flow, detailed the UI, set the color system and visual style, and documented all states for handoff.

Lo-fi to hi-fi prototyping process
05 Final Design

Circularity Engine: Where Choices Happen

Final design — Circularity Engine
Circularity Engine — interactive demo
06 Reflection

What I Learned

This project reminded me that circularity decisions land best when design, tech, and business sit at the same table—and when we show ideas, not just talk about them.

  • Co-design > solo work. Getting founders, design directors, the tech lead, and stakeholders in the room unlocked faster, clearer calls.
  • Prototype to talk. Click-throughs sparked real feedback.
  • Ship thin, often. Tight timelines forced focus: define states early, demo weekly, tie every MVP feature to a user quote so scope stays honest.
Next Project

Discy.ai

Discy.ai
Jiajing Zhang's Portfolio 2023 - 2026 Open to next role

Have a nice project?

© 2026 Jiajing Zhang. All rights reserved.

Hi, my name is . You can answer me on this email . I am looking for help with a .